AWS Conceptual Model



Draft
A high-level description of AWS concepts

TODO Add new DevOps and/or AWS tags.

01 Accounts, Regions, AZs and AMIs


01--account--region--availabilty-zone--ami.png




01 Instances and Instance Types


01--instance--instance-type.png




01 VPCs and Subnets


01--vpc--subnet.png




01 Summary


01--summary.png




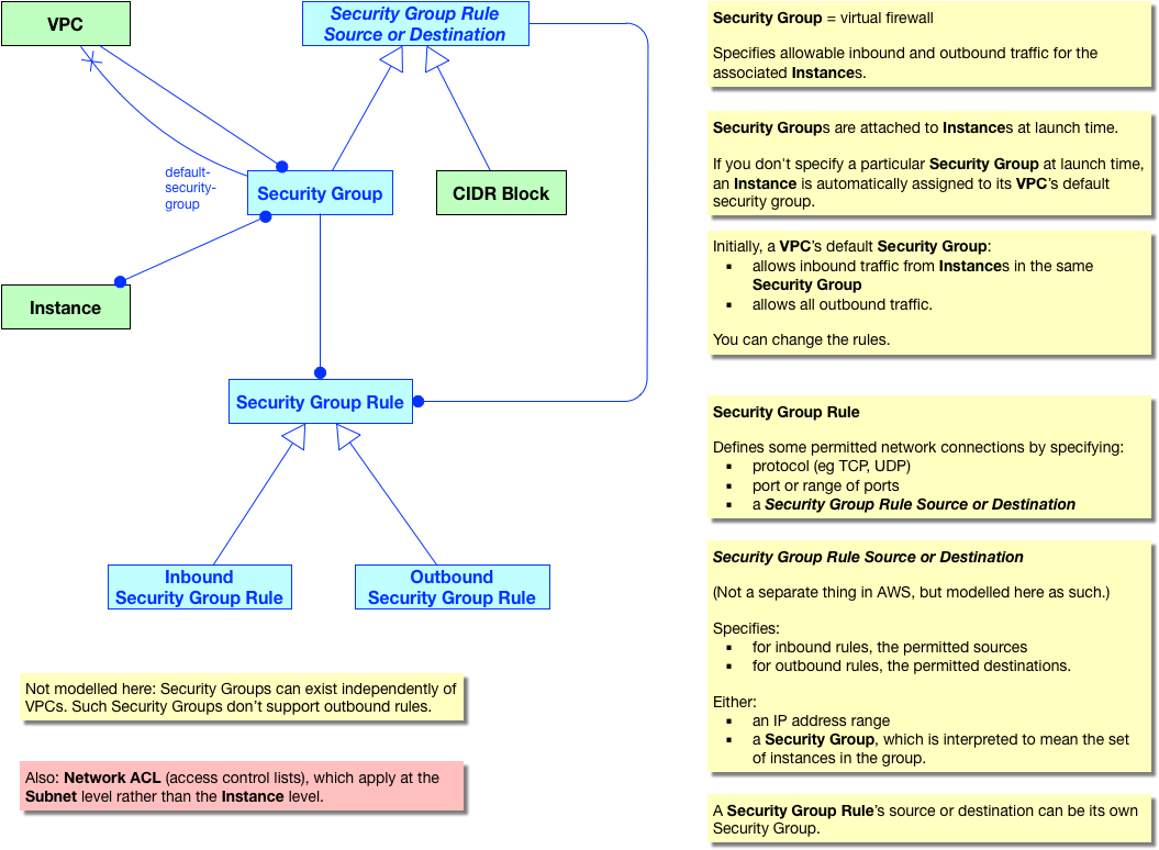
02 Security Groups Basics


02--security-group.png